This guide is designed to equip you with the knowledge to confidently manage and maintain a Kubernetes Replica Set. The article explores the protocol for initiating a new pod, gives an understanding of the replication controller, and outlines the steps for running a specific 'kubectl' command. Navigating complex elements, this guide deciphers the YAML files, characterizes replicaset metadata, and demonstrates how to maintain the desired number of replicas in your Kubernetes Replica Set. This guide aims to provide you with best practices when using Kubernetes Replica Sets.

Understanding Kubernetes Replica Sets
Definition and purpose of ReplicaSets
A Kubernetes ReplicaSet is a core concept in the Kubernetes system. It is a sophisticated tool intended to maintain a stable set of replica pods running at any given time. Think of it as a way to automate and handle the deployment, scaling, and lifecycle of your containerized applications. ReplicaSets are vital for ensuring that your application's desired state matches its actual state within a Kubernetes cluster, making it essential for high-availability and scalability objectives.
Difference between a ReplicaSet and a Replication Controller
Although Kubernetes used to use Replication Controllers to arrange pods, ReplicaSets have largely superseded them, owing to their support for set-based selector requirements. The primary difference lies in the design of their labeling system. A Replication Controller uses equality-based label selectors, while a ReplicaSet allows for set-based selectors.
How ReplicaSets ensure high availability
ReplicaSets ensure high availability of your applications by maintaining a stable set of replica pods. Should a pod fail, the ReplicaSet creates a new one to replace it. This ability to monitor and maintain a specified number of instances of an application guarantees its continuous accessibility and service, minimizing the impact of failures and disruptions.
Overview of the role of ReplicaSets in scaling applications
ReplicaSets play a crucial role in scaling applications by managing multiple instances of an application. By utilizing a ReplicaSet, you can distribute load between instances, and adjust the number of running instances to adapt to the load requirements dynamically. This set of capabilities makes ReplicaSets an instrumental part of a Kubernetes deployment when scalability is needed.
Prerequisites for Working with ReplicaSets
Basic understanding of Kubernetes clusters
Before working with ReplicaSets, it's essential to have an elementary grasp of Kubernetes clusters. If you're not familiar with the concept, a Kubernetes cluster is a set of node machines for running containerized applications.
Installation of kubectl command line tool
Another prerequisite is having the kubectl command-line tool installed. kubectl allows you to run commands against Kubernetes clusters, making it indispensable for managing resources within the cluster.
Access to a Kubernetes cluster
To create and interact with a ReplicaSet, you will need access to a running Kubernetes cluster. You can use a local tool like Podman or a cloud-based Kubernetes service such as EKS, AKS or GKE.

Creating Your First ReplicaSet
Structure of a ReplicaSet manifest file
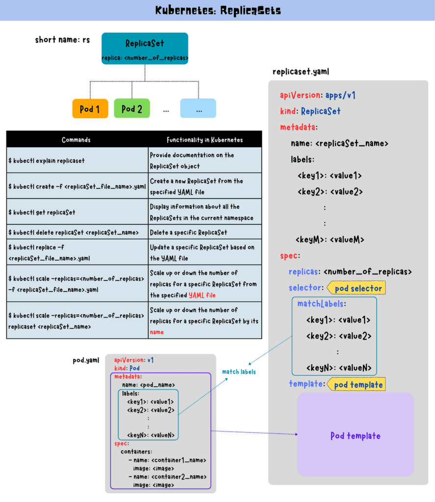
The description of a ReplicaSet is illustrated in a YAML manifest file. This file includes important information such as the number of replicas, the pod template to be used, and the label selectors to identify the pods.
Defining the desired state: number of replicas and pod template
The desired state of a ReplicaSet is defined by specifying the desired number of replicas and pod template in the ReplicaSet manifest file. The specified number of pod replicas will be maintained automatically by the ReplicaSet controller.
Label selectors and their importance
Label selectors are a crucial part of defining a ReplicaSet. They work like filters by selecting the set of pods that match the defined labels within a ReplicaSet. This feature forms the bond between the ReplicaSet and the pods it manages.
Using kubectl to create a ReplicaSet from a manifest file
To create a ReplicaSet, you use the "kubectl create –f" command along with the location of your ReplicaSet manifest. Once created, the ReplicaSet controller will immediately begin working to achieve the desired state as defined in the ReplicaSet manifest.
Inspecting ReplicaSets
Listing all ReplicaSets in a cluster
You can verify all active ReplicaSets within your Kubernetes cluster by using the "kubectl get rs" command. This provides you with an overview of the ReplicaSets and their current statuses.
Describing a ReplicaSet's details
Use the "kubectl describe rs" command followed by the ReplicaSet name to inspect the details of a specific ReplicaSet. This command reveals in-depth information about the ReplicaSet, including the number of desired and current replicas, label selectors, and related events.
Understanding the status and events of a ReplicaSet
The output from the "kubectl describe rs" command provides you with valuable insight into the ReplicaSet’s status and events. You can gauge the overall health and performance of the ReplicaSet and examine any related events for troubleshooting or optimization.

Managing Pods in a ReplicaSet
How ReplicaSets manage pods
ReplicaSets are designed to maintain a stable set of replica pods. If a pod is deleted or killed for any reason, the ReplicaSet automatically creates a new one to maintain the desired count.
Adding pods to a ReplicaSet
By modifying the number of replicas in the ReplicaSet configuration file, you can add new pods to your ReplicaSet. Once the changes are applied, the ReplicaSet will adjust and create new pods to match the new desired state.
Removing pods from a ReplicaSet
Similarly, to remove pods, you can simply decrease the number of replicas in the configuration file. After applying the change, the ReplicaSet will remove the surplus pods to meet the updated replica count.
Replacing failed pods automatically
One of the key features of ReplicaSets is their ability to self-heal. If a pod fails, gets deleted or killed, the ReplicaSet immediately initiates the creation of a new pod. This replacement process ensures that the desired number of pods is maintained constantly.
Scaling ReplicaSets
Manually scaling a ReplicaSet up or down
Scaling a ReplicaSet can be performed manually by altering the replica count in the manifest file and reapplying it. Alternatively, this can be done directly from the command line using the "kubectl scale" command along with the new desired replica count.
Automating scaling with Horizontal Pod Autoscalers
For dynamically scaled, or business-critical applications, the use of Kubernetes Horizontal Pod Autoscalers (HPA) is recommended. An HPA can automatically adjust the number of replicas in a ReplicaSet based on real-time metrics such as CPU utilization or custom metrics defined by the user.
Best practices for scaling ReplicaSets
When scaling ReplicaSets, it is advisable to monitor the pod’s CPU and memory usage to avoid over- or under-utilization. It’s equally important to monitor and evaluate the metrics before and after scaling to ensure that scaling achieves the desired effect.

Updating Pods in ReplicaSets
Performing rolling updates
Performing a rolling update enables application upgrades without causing downtime. By slowly replacing old pods with new ones, a constant level of service is maintained throughout the update.
Modifying the pod template
To update the tasks performed by the pods in a ReplicaSet, you modify the pod template in the ReplicaSet configuration file. After applying these changes, all new pods will adopt this updated template.
Rolling back updates
If an update to your application proves destabilizing, Kubernetes allows you to rollback to a previous state. This process can be achieved simply by reapplying the older version of the ReplicaSet configuration.
Using custom update orchestration
Kubernetes enables custom update orchestration processes using higher-level concepts like Deployments. By decoupling the management of ReplicaSets from the update process, Kubernetes allows for more controlled updates with advanced features like canary deployments or blue-green deployments.
Advanced ReplicaSet Features
Setting resource limits and requests
Resource requests and limits for the containers in a ReplicaSet can be defined in the pod template. Setting correct limits and requests ensures fair resource distribution and prevents a single application from monopolizing all resources.
Using environment variables within a ReplicaSet
Environment variables can be used within a ReplicaSet to define specific settings for the containers. These variables can be defined in the pod template and allow for easy configuration of container settings.
Advanced label selector capabilities
ReplicaSets offer advanced features related to label selectors, including set-based selector requirements. This feature enables ReplicaSets to manage pods where specific requirements based on labels are needed, allowing for more complex use-cases.
Integrating ReplicaSets with Other Kubernetes Objects
Linking ReplicaSets and Services for load balancing
Services can be used in conjunction with ReplicaSets to distribute network traffic to the pods in the ReplicaSet. This straight-forward linking between ReplicaSets and Services enables easy load balancing across multiple pods for high-availability applications.
Using ReplicaSets with Deployments for declarative updates
Deployments, another Kubernetes object, can define and manage ReplicaSets. This approach allows for easy rollouts and rollbacks to desired states, providing a higher-level way to manage the configuration of your application easily.
Best practices for integrating ReplicaSets within Kubernetes architecture
When integrating ReplicaSets with other Kubernetes objects, ensure to define clear and meaningful labels. This practice helps you identify resources quickly and can be helpful in large, complex deployments.
Best Practices and Tips
Defining clear and meaningful labels
Labels are a powerful way to organize and select Kubernetes resources. By ensuring labels are clear and meaningful, you improve efficiency and the ability to manage your deployments effectively.
Avoiding common pitfalls with ReplicaSets
Be aware that deleting a ReplicaSet will also delete all pods it manages. Plan accordingly and remember to pause the ReplicaSet if you need to investigate or fix an issue with a pod.
Optimizing ReplicaSets for performance
Performance tuning of ReplicaSets can be accomplished by setting resource requests and limits correctly, using efficient image containers, and monitoring pod metrics regularly to identify any performance issues.
Ensuring security within ReplicaSets
Security within ReplicaSets can be ensured by following best practices in Kubernetes security. These practices include limiting access to the kube-apiserver, using network policies to control traffic between pods, and applying the principle of least privilege for Service Accounts and users.
If you need any help or advice on Replica Sets or any other aspect of Kubernetes, contact us and we'll be happy to help.